⚲
Project
General
Profile
Sign in
Redmine shortcuts
Search
:
MitySOM-A5
All Projects
Mity CPU Platforms
»
MitySOM-A5
Overview
Activity
News
Documents
Wiki
Forums
Wiki
Start page
Index by title
Index by date
Wiki
ยป
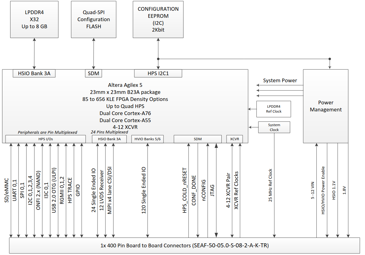
MitySOM-A5E Architecture
¶
MitySOM-A5E Mini Block Diagram
:
MitySOM-A5E Block Diagram
:
Files (2)
Download all files
MitySOMA5EBlockDiagram.png
(167 KB)
MitySOMA5EBlockDiagram.png
Seth Graber, 10/23/2025 06:45 PM
MitySOMA5EMiniBlockDiagram.png
(131 KB)
MitySOMA5EMiniBlockDiagram.png
Seth Graber, 10/23/2025 06:45 PM
Go to top
Loading...
Add picture from clipboard
(Maximum size: 1 GB)