⚲
Project
General
Profile
Sign in
Redmine shortcuts
Search
:
MitySOM-A5
All Projects
Mity CPU Platforms
»
MitySOM-A5
Overview
Activity
News
Documents
Wiki
Forums
Wiki
Start page
Index by title
Index by date
Wiki
ยป
MitySOM-A5E Development Kit Architecture
¶
MitySOM-A5E Mini Dev Kit Block Diagram
:
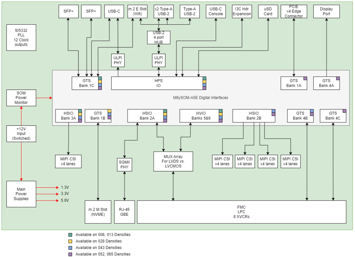
MitySOM-A5E Dev Kit Block Diagram
:
Files (2)
Download all files
MitySOMA5EMiniDevKitBlockDiagram.png
(76 KB)
MitySOMA5EMiniDevKitBlockDiagram.png
Seth Graber, 10/23/2025 06:50 PM
MitySOMA5EDevKitBlockDiagram.png
(142 KB)
MitySOMA5EDevKitBlockDiagram.png
Seth Graber, 10/23/2025 06:50 PM
Go to top
Loading...
Add picture from clipboard
(Maximum size: 1 GB)